こちらのシリーズではSysmac Studioの様々なFC・FBをプログラム例付きで解説します。今回一回基本に戻って、Sysmac Studioの基本操作からスタートしましょう。
- 接点などのラダー部品の追加
- 回路の変更
- STブロック・基本関数使用
- シミュレーション
さ、FAを楽しもう。

前書き
いつも私の技術ブログとYouTubeチャンネルをご覧いただき、心より感謝申し上げます。また、いまFullさん(full@桜 八重 (@fulhause) / X)と共に毎週水曜日の夜にお届けしている「高橋クリス」ラジオ番組を運営しています。
技術は独り占めせず、届けるもの
私たちは工場の生産技術や制御に関する技術情報を、ブログや動画などで無料公開しています。「知識は誰でもアクセスできるべき」という信念のもと、現場で役立つ具体的なノウハウやトラブル事例などを発信してきました。すべて無料で続けているのは、「知らなかったせいで困る人」を少しでも減らしたいからです。
また、もしあなたの現場で…
- 「このPLCとデバイスの組み合わせ、ちゃんと動くのかな?」
- 「EtherCAT通信でうまくいかない部分を検証してほしい」
- 「新しいリモートI/Oを試したいけど社内に検証環境がない」
など、困っている構成や試してみたいアイデアがあれば、ぜひお知らせください。機器の貸出や構成の共有が可能であれば、検証し、記事や動画で発信します(ご希望に応じて匿名対応も可能です)。
支援のかたち
現在、私達の活動はほぼ無償で続けており、記事や動画の制作には、時間と検証環境の整備が必要です。この活動を継続的にコンテンツを提供するためには、皆様の温かいご支援が大変重要です。
メンバーシップ(ラジオの応援)
Fullさんとのラジオをより充実させるための支援プランです。
https://note.com/fulhause/membership/join
Amazonギフトリスト
コンテンツ制作に必要な機材・書籍をリストにしています。
https://www.amazon.co.jp/hz/wishlist/ls/H7W3RRD7C5QG?ref_=wl_share
Patreon(ブログ・動画活動への応援)
月額での小さなご支援が、記事の執筆・検証環境の充実につながります。
https://www.patreon.com/user?u=84249391
Paypal
小さな支援が大きな力になります。
https://paypal.me/soup01threes?country.x=JP&locale.x=ja_JP
知ってたら助かること、届けたいだけです
あなたの応援が、知識の共有をもっと自由で持続可能なものにしてくれます。これからもどうぞよろしくお願いします。
soup01threes*gmail.com
技術はひとりじゃもったいない。
Reference Link
Implementation
A接点作成
新しいプロジェクトを作成したあと、POUs→Programs→Programs0→Sectionを開きます。

ひとまずはA接点を追加します。Rung0をクリックすると、緑のサブメニューが表示されます。

最初にA設定を追加したいので、キーボードに”C”をクリックします。

Done!それだけでA接点が追加されました。

次は下記の赤枠Variables部分をクリックします。

ローカル変数の定義エリアが表示されます。

ローカル変数の定義エリアを右クリック→Create Newします。

Done!それで新しいローカル変数が宣言されました。

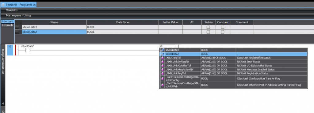
Name欄でローカル変数名を入力します。

次は先程追加したA接点にxBooを入力したら変数の自動補完できます。

Done!

コイル追加
そして先程追加したA接点の隣の線を選択したら、また緑のサブメニューが表示されます。

今回はコイルを追加したいので、キーボードの”O”をクリックします。

Done!これでコイルが追加されました。

次は適切な変数に割り付けましょう。

Done!

新しいRung
新しい回路を追加したい場合、現在の回路を右クリック→Insert Rung Below・もしくはInsert Rung Aboveで適切な位置でRungを追加しましょう。

Done!

OR接点追加
次は現在の回路の接点にOR接点を追加します。接点を選択し、サブメニューが表示されます。

Sysmac Studio画面からまた緑のサブメニューが表示され、B接点を追加したいので”/”ボタンをクリックします。

Done!それでB接点が追加されました。

Sysmac Studioの変数自動入力補完機能を活用し変数と割り付けましょう。

コイル出力追加
今度は下図にようにxBoolData1がTRUEであるときのみ、別のコイルをONさせる回路を追加します。

最初にコイルを追加したところを選択し、キーボードで”2”をクリックします。

次はサブメニューから追加したいラダー部品を選択します。今回はコイルを追加するので、キーボードで”O”をクリックしましょう。

Done!それでコイルを追加しました。

このコイルをRungの一番後ろに移動したいので、コイルの縦線を選択し、サブメニューから、キーボードで”M”をクリックします。

次は”1”(コイルの移動先)をキーボードでクリックします。

Done!コイルがRungの一番後ろに移動しました。

最後はSysmac Studioの変数自動入力補完機能を活用し変数と割り付けましょう。

STブロックを追加
Sysmac Studioはラダープログラムの中にSTプログラムを実行できます。プログラムに新しいRungを追加し、右クリック→Insert ST Blockします。

Done!それでラダープログラムの中にSTブロックが追加されました。

最後はStブロックの中にプログラムを追加しましょう。

関数の使用
今度はラダーの中に関数を使用します。例えばMOVやADDなどの基本関数。新しいRungを追加し、サブメニューからキーボードで”I”をクリックします。

Rungに新しいブロックが追加されます。

Sysmac Studioの変数自動入力補完機能を活用し関数を入力しましょう。

今回のきれいではMOVE関数を使用します。

MOVE関数を使用するには、必要な入出力パラメータを割り付けましょう。

ビルド
最後はプロジェクトをコンパイルし、エラーがあるかを確認します。Project→Check All Programsをクリックします。

シミュレーション
最後は記事で作成したプログラムをシミュレーションしましょう。Simulation→Runをクリックします。

しばらく待ちます…

Done!今回記事で作成したプロジェクトをシミュレーションできました。
